Rozchód Wewnętrzny
Rozchód wewnętrzny jest dokumentem potwierdzającym wydanie materiałów wewnątrz firmy. Dokument stosowany jest przede wszystkim do rozchodu materiałów wykorzystywanych do produkcji. Zmniejsza stany zapasów na magazynach.

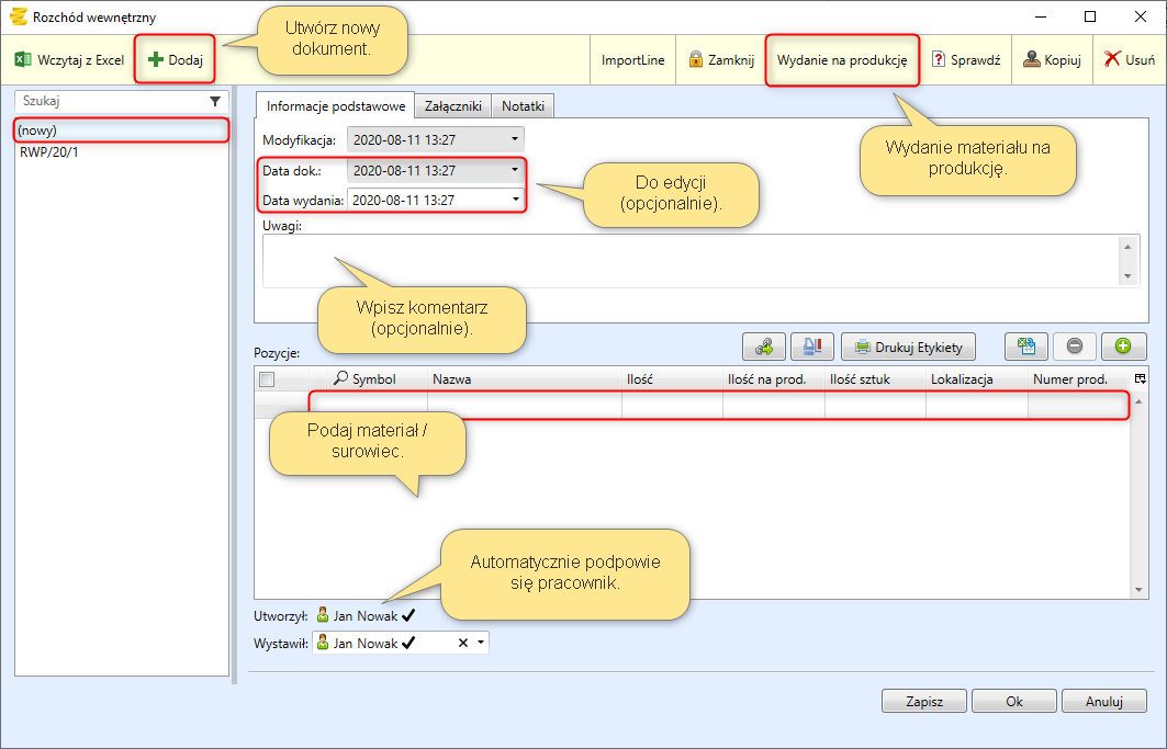
Dokument Rozchód wewnętrzny zawiera:
- datę modyfikacji;
- datę dokumentu;
- datę wydania;
- indeks materiału, surowca rozchodowego;
- ilość;
- numer produkcyjny;
- imię i nazwisko pracownika.
Tworzenie dokumentu Rozchód wewnętrzny
Do wygenerowania dokumentu Rozchód wewnętrzny posłuży przycisk
.

W celu wydania materiału na produkcję przy użyciu konkretnej technologii należy wybrać z menu okna zakładkę Wydanie na produkcję. Następnie pojawi się nowe okno, w którym użytkownik powinien uzupełnić istotne dla niego parametry.

Przykład
- Rozpocznij od zdefiniowania danych:

Technologia: Wybór technologii dla której ma zostać potrącony materiał.
Operacja: Określenie operacji, podczas której zostanie zużyty materiał.
Ilość do zamówienia: System podpowiada do potrącenia ilość z całego zamówienia, natomiast to pole może być edytowane przez użytkownika.
- Wybór przycisku Ok spowoduje zapisanie zmian i wprowadzenie ich do utworzonego dokumentu.

Ilość potrącona na daną technologię została wyliczona w oparciu o dane z zakładki Technologia w której to w drzewie produktu wyrobu gotowego określone zostało zużycie materiału na element. Następnie ilość na element została pomnożona przez ilość do zamówienia, którą mógł również podać użytkownik.

Po zapisaniu zostanie nadany konkretny numer dla tego dokumentu.

W wyniku potrącenia materiałów dokumentem RW, stan magazynowy dla danego towaru zostanie pomniejszony o potrąconą ilość. Zostanie to zarejestrowane w zakładce Towary.

