Maszyny i narzędzia
Występujące w przedsiębiorstwie maszyny można zdefiniować w przeznaczonym do tego miejscu w programie DataERP. Zakładka Maszyny, pozwala na wprowadzenie i przechowywanie informacji o konkretnej maszynie.
Dodawanie maszyny
Z menu programu należy wybrać zakładkę Konfiguracja, następnie wśród wyświetlonych zakładek wyszukać docelową zakładkę Maszyny i narzędzia.

Dodanie nowej maszyny do listy odbywa się poprzez wybranie przycisku
, kolejno wprowadzenia niezbędnych danych:
- Symbol - symbol modelu maszyny;
- Nazwa - opisowa nazwa maszyny;
- Grupa - grupa maszyn, do jakiej należy dana maszyna, odpowiednią grupę należy wybrać z listy lub dodać nową przy użyciu przycisku
; - Dział - przypisanie maszyny do konkretnego działu;
- Operacje - określenie czynności, które będą wykonywane na danej maszynie. Zaznaczenie pola wydajność, pozwala na sformułowanie procentowej wydajności pracy konkretnej maszyny w trakcie trwania danej operacji.

Wprowadzone dane można zapisać za pomocą:
-
Zapisz - zapisanie zmian bez zamknięcia okna zadaniowego
-
Ok - zapisanie zmian oraz zamknięcie okna zadaniowego;
-
Anuluj - anulowanie wprowadzonych zmian;
Pokaż na planie produkcyjnym – umożliwia wprowadzenie zasobu bez lub z uwzględnieniem maszyny na planie produkcyjnym.
Maszyny bezzałogowe
W sytuacji gdy w przedsiębiorstwie występują maszyny, które nie wymagają w trakcie ich pracy operatora możliwe jest ich zdefiniowanie. W programie występuje funkcjonalność, która pozwala na uwzględnienie takich maszyn oraz zarejestrowanie wykonywanych dzięki niej czynności.
Należy pamiętać, że do określenia maszyny jako bezzałogowej potrzebne jest zdefiniowanie maszyny oraz chłonności pracy.
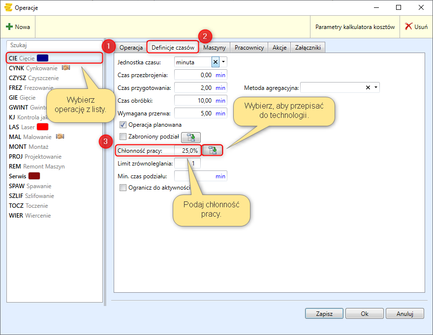
Definicja maszyny bezzałogowej rozpoczyna się od dodania maszyny, następnie przypisania jej do konkretnej operacji. Gdy zostaną wykonane te działania, należy podać chłonność pracy, która pomaga określić maksymalną ilość maszyn, które może obsługiwać operator.

Użytkownik wybiera w pierwszej kolejności z listy daną operacje. W zakładce definicje czasów należy podać procentową chłonność pracy. Przycisk
spowoduje, przepisanie ustalonej chłonności do zakładki:
Produkcja -> Zlecenie Produkcyjne (1) -> zakładka operacje (2) -> Operacja (3) -> Definicje (4) -> Chłonność pracy (5).

Przykład
Do operacji Cięcie zostały przypisane maszyny: Piła 1, Piła 2. Chłonność pracy wynosi 25%. Pracownik zarejestrował swoją pracę, a następnie rozpoczął pracę konkretnej maszyny dla danej technologii.

Jeżeli do operacji została przypisana, więcej niż jedna maszyna, system przywoła o wskazanie konkretnej maszyny.

Pracownik może rozpocząć wykonywanie czynności przez daną maszynę.

Jeżeli pracownik zarejestruje swoje wyjście z pracy, to nie spowoduje zatrzymania pracy maszyny bezzałogowej. Pojawi się wówczas komunikat trwa operacja bezzałogowa.

Po powrocie operator wybiera technologię, która była wykonywana przez maszynę bezzałogową. Przyciskiem
rejestruje czas pracy i ilość wykonaną na maszynie.


W programie DataERP informacje o czasie pracy maszyny bezzałogowej, można znaleźć w zakładce Technologie_Wybór technologii_Wybór operacji_Rejestracja_Rozliczone.