Nowy raport
Parametry do których daje nam dostęp ten element raportów pozwalają na tworzenie nowych okien oraz zakładek, tego co ma być w nich zawarte oraz, z którymi elementami programu mają wchodzić w relacje.
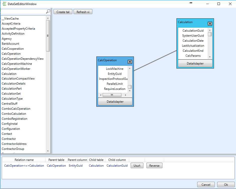
Narzędzie to bazuje na tabelach zawartych w bazie danych programu. Wybranie jednej z tabel i przesunięcie jej przez przytrzymanie w prawo do pola Creation table pozwala wyświetlić zawarte w niej parametry. Powtarzając tą czynność z inną tabelą możemy stworzyć relacje pomiędzy nimi.

Przycisk DataAdapter pozwala nam na ręczne tworzenie kwerend w języku SQL.
Zatwierdzenie operacji przyciskiem Ok przenosi nas do okna wyboru tabeli, które mają być wyświetlane w przygotowywanym formularzu.

Przycisk Next przenosi nas do kolejnych okien pozwalających zdefiniować ogólny wygląd formularza.

Kończymy tworzenie formularza nadając mu nazwę i klikając przycisk Finish

Program przenosi nas do narzędzia ręcznej edycji parametrów wyświetlanych na utworzonym formularzu. Na tym etapie możemy zmieniać dane zawarte na stałe w formularzu takie jak np.: dane teleadresowe firmy. Możemy dodać logo lub zdjęcie które będzie zawsze wyświetlane lub drukowane w formularzu. Zmienić kolor, rozmiar i rodzaj czcionki.

Zakończenie pracy z formularzem kończymy przez jego zapis w wybranym przez nas miejscu.