Powiadomienia
W programie DataERP istnieje możliwość automatycznego wysyłania wiadomości na pocztę elektroniczną z powiadomieniami prosto z produkcji. Pozwala to na większą kontrolę realizacji zamówień w procesie produkcji, jak i również zwiększa efektywność pracy użytkowników. W pierwszej kolejności należy odpowiednio zdefiniować parametry w oknie:
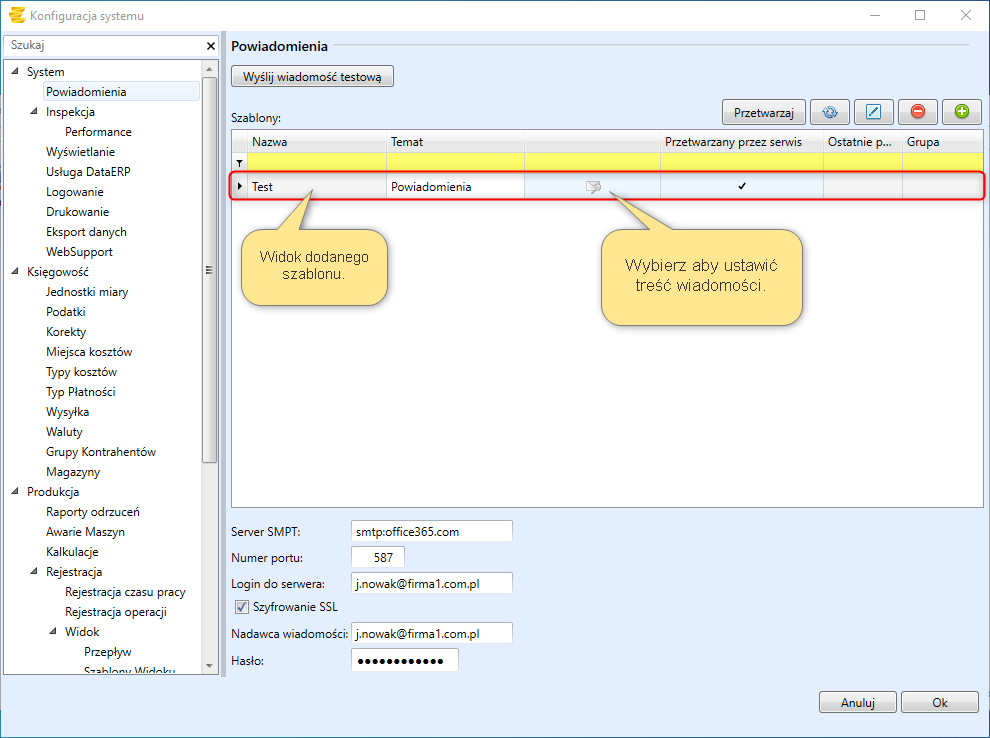
Konfiguracja -> Parametry-> Powiadomienia


- Serwer SMPT: Serwer poczty.
- Numer portu: Numer portu serwera poczty ( w przykładzie dla office365).
- Login do serwera:
- Szyfrowanie SSL: W zależności od serwera ma pozostać zaznaczone lub odznaczone.
- Nadawca wiadomości: Adres e-mail z jakiego ma zostać wysłana wiadomość.
- Hasło: hasło dla loginu.
Po wprowadzeniu niezbędnych informacji, za pomocą przycisku
należy dodać nowy szablon.

Pojawi się nowe okno do zdefiniowania parametrów dla szablonu.

Przykład - Wysyłanie informacji o rozpoczęciu produkcji

