Waluty
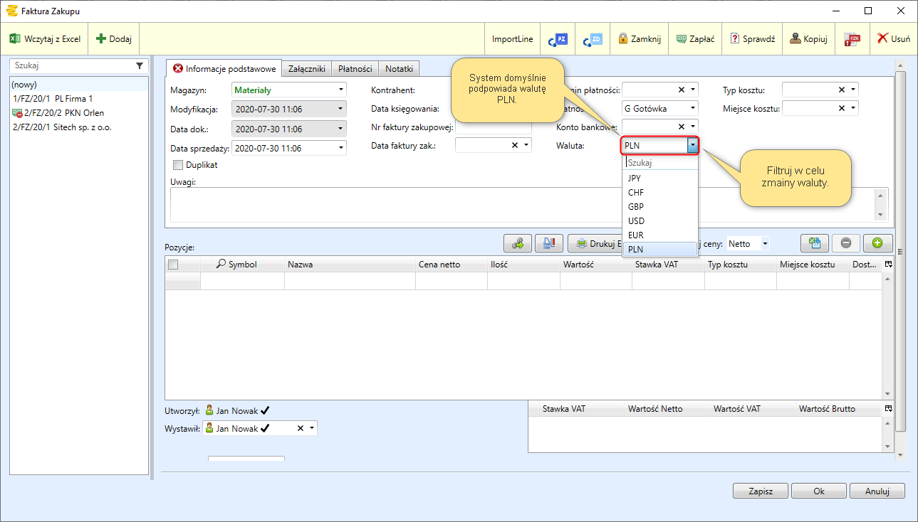
System przystosowany jest do obsługi transakcji w walucie. W celu zdefiniowania stosowanych przez użytkownika walut należy przejść do zakładki menu:
Konfiguracja -> Parametry -> Księgowość -> Waluty.

W polu waluta rozliczeniowa określa się domyślną walutę dla wszystkich dokumentów. Wskazanie waluty rozliczeniowej spowoduje pojawienie się jej w każdym dokumencie, z wystąpieniem możliwości dokonania zmiany dla danego dokumentu. Przykładowo funkcja została przedstawiona na poniższym dokumencie Faktura zakupu.
