Dokumenty - konfiguracja
Autoryzacja Dokumentów
W Programie DataERP istnieje możliwość autoryzacji dokumentów. Funkcjonalność ta pozwala na przeprowadzenie szczegółowej kontroli poszczególnych dokumentów oraz ustalenie progu autoryzacji, czyli maksymalnej wartości na jaką można wystawić dokumenty. Istotne jest ustalenie osób do ich autoryzacji.
Definiowanie dokumentów do autoryzacji należy zdefiniować w zakładce "Konfiguracja -> Typy dokumentów" poprzez wybranie danego typu dokumentu i zaznaczenie opcji "Wymagaj akceptacji".

Następnie w zakładce Akceptacje należy uzupełnić poszczególne pola:
- Próg akceptacji- maksymalna wartość na jaką pracownik (nieposiadający zdefiniowanych uprawnień do autoryzacji) może wystawić dany dokument;
- Wymagana ilość osób zatwierdzających- liczba osób jaka jest potrzebna do pełnej akceptacji dokumentu;
- Uprawnienia do akceptacji- ustalenie osób, które są uprawnione do akceptacji danego dokumentu oraz ich maksymalnej kwoty do akceptacji.

Przykład
(Na podstawie powyższych ustawień)
Pracownik A tworzy dokument na kwotę 12915zł. Kwota ta przekracza próg wolny od przekazania do akceptacji osobom upoważnionym. Przekracza również próg akceptacji dokumentu przez Pracownika B.
Po kliknięciu "Zapisz" pracownik A powinien przekazać dokument do akceptacji za pomocą przycisku
. W celu naniesienia poprawek lub anulowania dokumentu ma on możliwość cofnięcia go za pomocą przycisku
.
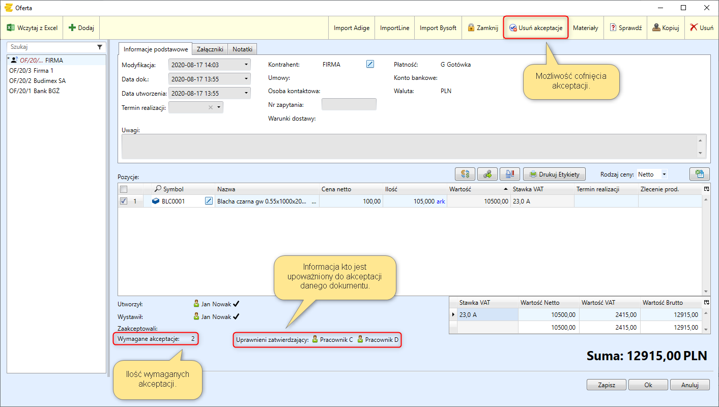
Po przekazaniu dokumentu do akceptacji poniżej pojawiają się pola, które umożliwiają podgląd osób upoważnionych do autoryzacji.

Przy numerze dokumentu pojawia się ikona
informująca o tym, że dany dokument wymaga autoryzacji.
Do akceptacji powyższego dokumentu jest wymagane dodatkowe zatwierdzenie przez Pracownika C i Pracownika D.
Po zatwierdzeniu przez Pracownika C pojawia się informacja o jego zaakceptowaniu:

Dokument będzie w pełni zaakceptowany po zatwierdzeniu przez Pracownika D. Wtedy, ilość wymaganych akceptacji zostanie osiągnięta, a przy numerze dokumentu pojawi się ikona
. Następnie dokument należy wprowadzić za pomocą przycisku
.

Buforowanie
W programie DataERP została stworzona funkcja "Bufora", aby umożliwić użytkownikom pracę na dokumentach bez zapisywania ich do bazy.
Pozwala ona na stworzenie dokumentu (np. Faktury) bez nadawania numeru. Pozwala to na jego edycję w dowolnym momencie nie wprowadzając żadnych skutków materialnych lub prawnych.
Aby włączyć tę funkcję należy przejść do zakładki Konfiguracja -> Typy Dokumentów

Następnie wybrać odpowiedni dokument, np. Fakturę Sprzedaży. Wybrać Typ dokumentów i włączyć opcję Buforowania w zakładce "Grupa".


Importowanie kalkulacji
W zakładce Konfiguracja -> Typy dokumentów możliwe jest zdefiniowanie sposobu importowania kalkulacji z dokumentu do dokumentu. W programie DataERP wyróżniamy trzy sposoby importowania kalkulacji:
- Kopiowanie
- Podpinanie
- Pomijanie

Opcja Kopiowanie pozwala na import kalkulacji z numerem kolejnym:

Opcja Podpinanie importuje kalkulacje z numerem technologii nadanym w poprzednim dokumencie:

Opcja Pomijanie pozwala na pominięcie numeru technologii:

Uprawnienia do dokumentów
Dokumenty są niezbędnymi elementami prowadzenia działalności, a dzięki odpowiedniemu zarządzaniu ich powstawaniem i obiegiem w przedsiębiorstwie można znacząco usprawnić procesy zachodzące w danej firmie, dlatego powinno się zwrócić uwagę na to, aby wprowadzone dane odzwierciedlały strukturę organizacyjną firmy. Pozwoli to na zachowanie odpowiedniej hierarchii uprawnień oraz właściwej klasyfikacji dokumentacji, w zależności od funkcji użytkowników.
Wspólna baza dokumentów kluczowych dla działalności firmy pozwala na bieżącą realizację powierzonych zadań oraz identyfikację osób, które są odpowiedzialne za ich wypełnienie. Za pomocą ścieżki:
Konfiguracja -> Typy dokumentów -> Uprawnienia,
możliwe jest nadanie uprawnień do dokumentów dla poszczególnych grup pracowników.
Za pomocą przycisku „Domyślne” istnieje możliwość skorzystania z ustawień domyślnych. Są to ustalone uprawnienia sporządzone na podstawie działania małych przedsiębiorstw, które można dowolnie modyfikować w zależności od formy funkcjonowania danej firmy.

W programie DataERP ustawienia domyślne przedstawiają się następująco:

Po ustawieniach domyślnych możliwe jest również ustalenie uprawnień dla poszczególnych dokumentów:

Usuwanie dokumentów Każdy pracownik posiadający możliwość usuwania dokumentów, może jedynie usunąć dokumenty, które sam wystawił. Nie ma on możliwości usunięcia dokumentu stworzonego przez innego pracownika.
W celu zdefiniowania uprawnień dla osoby ‘zarządzającej’, która jako jedyna będzie miała możliwość korygowania i usuwania błędnie wprowadzonych dokumentów firmowych należy wyłączyć pozostałym pracownikom opcję edytowania i usuwania dokumentów w zakładce Konfiguracja -> Użytkownicy -> Funkcje i uprawnienia -> Dokumenty. W ten sposób można też niestandardowo zdefiniować dostępy do dokumentów dla poszczególnych pracowników:

Korzystając z przycisku
możliwe jest automatyczne wczytanie wszystkich dokumentów i ich dowolne modyfikowanie:
